lars-tiefland.php_share
sthq.argas
sthq.colony7
sthq.gbs
lars-tiefland.cakephp
lars-tiefland.ci
lars-tiefland.cienc
lars-tiefland.codeigniter
lars-tiefland.content-management
lars-tiefland.em_wm
lars-tiefland.faltradxxs.de
lars-tiefland.inventar
lars-tiefland.laravel_shop
lars-tiefland.marine-sales.de
lars-tiefland.medien
lars-tiefland.nagios-php
lars-tiefland.niewerth
lars-tiefland.online-shop
lars-tiefland.openvz_admin
lars-tiefland.prado
lars-tiefland.shop_ns
lars-tiefland.symfony
lars-tiefland.webanos.faltradxxs.de
lars-tiefland.webanos.marine-sales.de
lars-tiefland.webanos.zeldi.de
lars-tiefland.webhosting
lars-tiefland.zeldi.de
lars-tiefland.zeldi.de_alt
BlueGrey
calm
Elegant
Català-Valencià – Catalan
中文 – Chinese (Simplified)
中文 – Chinese (Traditional)
Česky – Czech
Dansk – Danish
Nederlands – Dutch
English – English
Suomi – Finnish
Français – French
Deutsch – German
עברית – Hebrew
हिंदी – Hindi
Magyar – Hungarian
Bahasa Indonesia – Indonesian
Italiano – Italian
日本語 – Japanese
한국어 – Korean
Македонски – Macedonian
मराठी – Marathi
Norsk – Norwegian
Polski – Polish
Português – Portuguese
Português – Portuguese (Brazil)
Русский – Russian
Slovenčina – Slovak
Slovenščina – Slovenian
Español – Spanish
Svenska – Swedish
Türkçe – Turkish
Українська – Ukrainian
Oëzbekcha – Uzbek
Subversion-Projekte
lars-tiefland.php_share
(root)
/
html2pdf
/
html2ps_v2042
/
public_html
/
help
/
UML
/
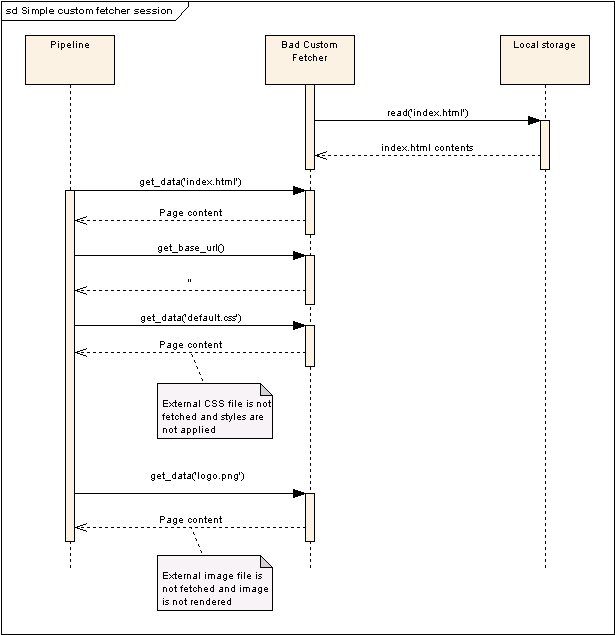
Simple_custom_fetcher_session.png
– Revision 1
Revision
GeƤnderte Dateien anzeigen
|
Details
|
Vergleich mit vorheriger
|
Blame
|
RSS feed
Filteroptionen
Von Rev.
bis Rev.
Max. Rev.
Suche im Log nach
Alles anzeigen
Revision
Alter
Autor
Pfad
Logeintrag
Diff
1
5073 t 6 h
lars
/
initialer Import